GM Service Manual Online
For 1990-2009 cars only
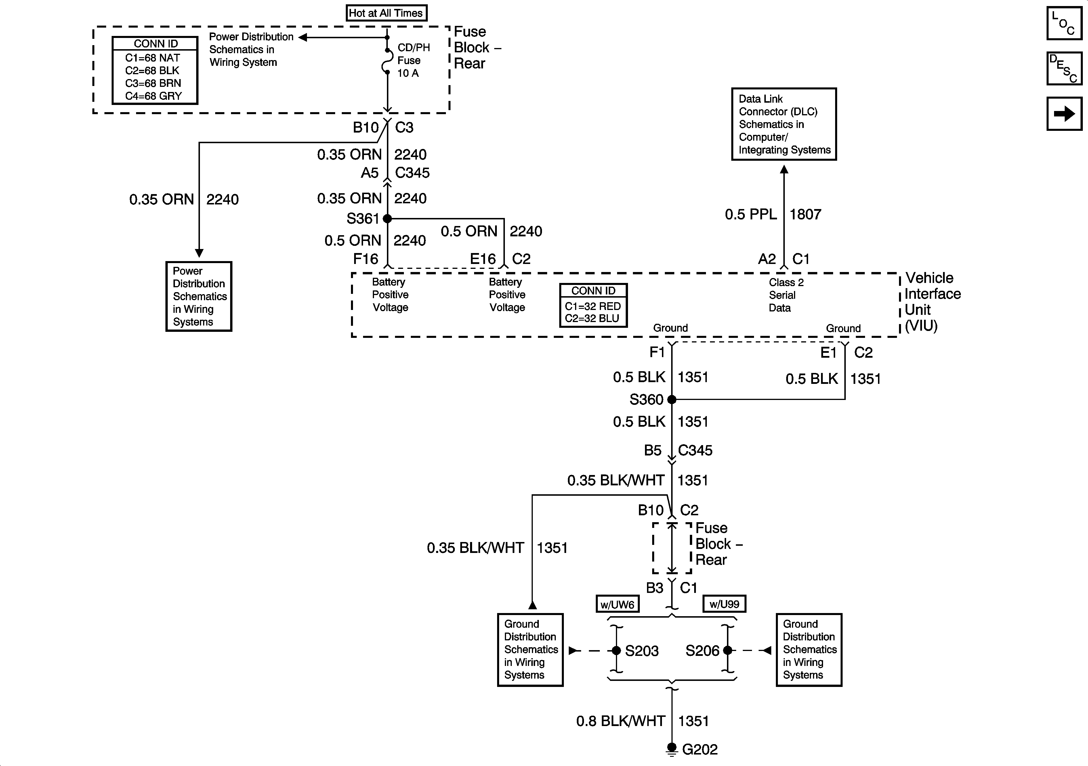
Figure 1:

Power and Ground


Object Number: 1442915  Size: FS
Master Electrical Component List
Radio/Audio System Description and Operation
Keypad and Mic Signals
Rear Fuse Block- RDO and CD/PH Fuses
Rear Fuse Block- RDO and CD/PH Fuses
Class 2 Serial Data Line
G202 (1 of 4)
G202 (3 of 4)
Figure 2:

Keypad and Mic Signals


Object Number: 661071  Size: FS
Master Electrical Component List
Radio/Audio System Description and Operation
VIU Output Signals
Power and Ground
Inside Rearview Mirror Schematics
G400 (1 of 2)
G400 (1 of 2)
Figure 3:

VIU Output Signals


Object Number: 1442919  Size: FS
Master Electrical Component List
Radio/Audio System Description and Operation
VIU and VCU Signals
VIU and VCU Signals
Amplifier and CD Changer Power and Grounds
Amplifier and CD Changer Power and Grounds
Horns Schematics
Power, Ground, and Serial Data
Low Beam Headlamps
Cellular Communication Schematic Icons
Cellular Communication Schematic Icons
Cellular Communication Schematic Icons
Figure 4:

VIU and VCU Signals


Object Number: 661067  Size: FS
Master Electrical Component List
Radio/Audio System Description and Operation
Keypad and Mic Signals
Cellular Communication Schematic Icons