GM Service Manual Online
For 1990-2009 cars only

UPDATE- DRIVEABILITY AND EMISSIONS REVISED CODE 26

MODELS AFFECTED: 1990 SKYLARKS WITH QUAD 4 (VIN D) ENGINES

This bulletin serves to update Code 26 (Page 1 of 2) chart and facing page in Section 6E3 "Driveability and Emissions" in the 1990 Skylark Service Manual with 2.3L (VIN D) applications.

Adding temperature light Circuit 35 DK GRN, pin GF7.

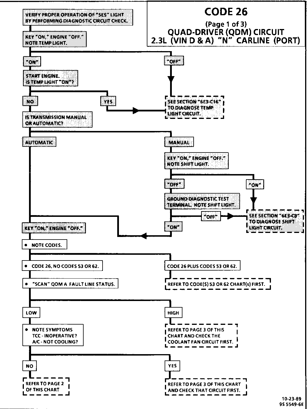
CODE 26 (Page 1 of 3) QUAD-DRIVER (QDM) CIRCUIT 2.3L (VIN D & A) "N" CARLINE (PORT)

Circuit Description:

The ECM controls most components with electronic switches which complete a ground circuit when turned "ON." These switches are arranged in groups of 4, called Quad-Driver Modules (QDM's) which can independently control up to 4 outputs (ECM terminals), although not all outputs are used. When an output is "ON," the terminal is grounded and its voltage normally will be low. When an output is "OFF," its terminal voltage normally will be high, except for the TCC, as noted below, which depends on the brake and 2nd gear TCC switches.

QDM's are fault protected. If a relay or solenoid coil is shorted, having very low or zero resistance, or if the control side of the circuit is shorted to voltage, it would allow too much current into the QDM. The QDM senses this and the output turns "OFF" or its internal resistance increases to limit current flow and protect the QDM. The result is high output terminal voltage when it should be low. If the circuit from B + or the component is open, or the control side of the circuit is shorted to ground, terminal voltage will be low, even when output is commanded "OFF." Either of these conditions is considered to be a QDM fault. *SEE NOTE BELOW!

Each QDM has a separate fault line to indicate the presence of a current fault to the ECM's central processor. A "Scan" tool displays the status of each of these fault lines as "Low" = OK, "High" = Fault*. Because of the brake and 2nd gear switches in the TCC circuit, Code 26 is set under different conditions for QDM A and QDM B as follows:

QDM A fault line = "High" for 20 seconds or more. QDM B fault line = "High" for 20 seconds or more and

- Brake switch signal indicates brake switch is closed and 2nd gear state switch indicates transaxle is in 2nd or 3rd gear.

OR

- TCC is commanded "ON."

NOTE: QDM B fault line on an automatic transaxle car will normally be "High" when the car is stopped. The ECM ignores the QDM B fault line except under conditions noted above.


Object Number: 83407  Size: FS


Object Number: 84374  Size: FS

General Motors bulletins are intended for use by professional technicians, not a "do-it-yourselfer". They are written to inform those technicians of conditions that may occur on some vehicles, or to provide information that could assist in the proper service of a vehicle. Properly trained technicians have the equipment, tools, safety instructions and know-how to do a job properly and safely. If a condition is described, do not assume that the bulletin applies to your vehicle, or that your vehicle will have that condition. See a General Motors dealer servicing your brand of General Motors vehicle for information on whether your vehicle may benefit from the information.