GM Service Manual Online
For 1990-2009 cars only
Makes
🢒
Oldsmobile
🢒
2003
🢒
Alero
🢒 Power, Ground, DLC, Controlled/Monitored Subsystem References
Power, Ground, DLC, Controlled/Monitored Subsystem References
Power, Ground, DLC, Controlled/Monitored Subsystem References
Master Electrical Component List
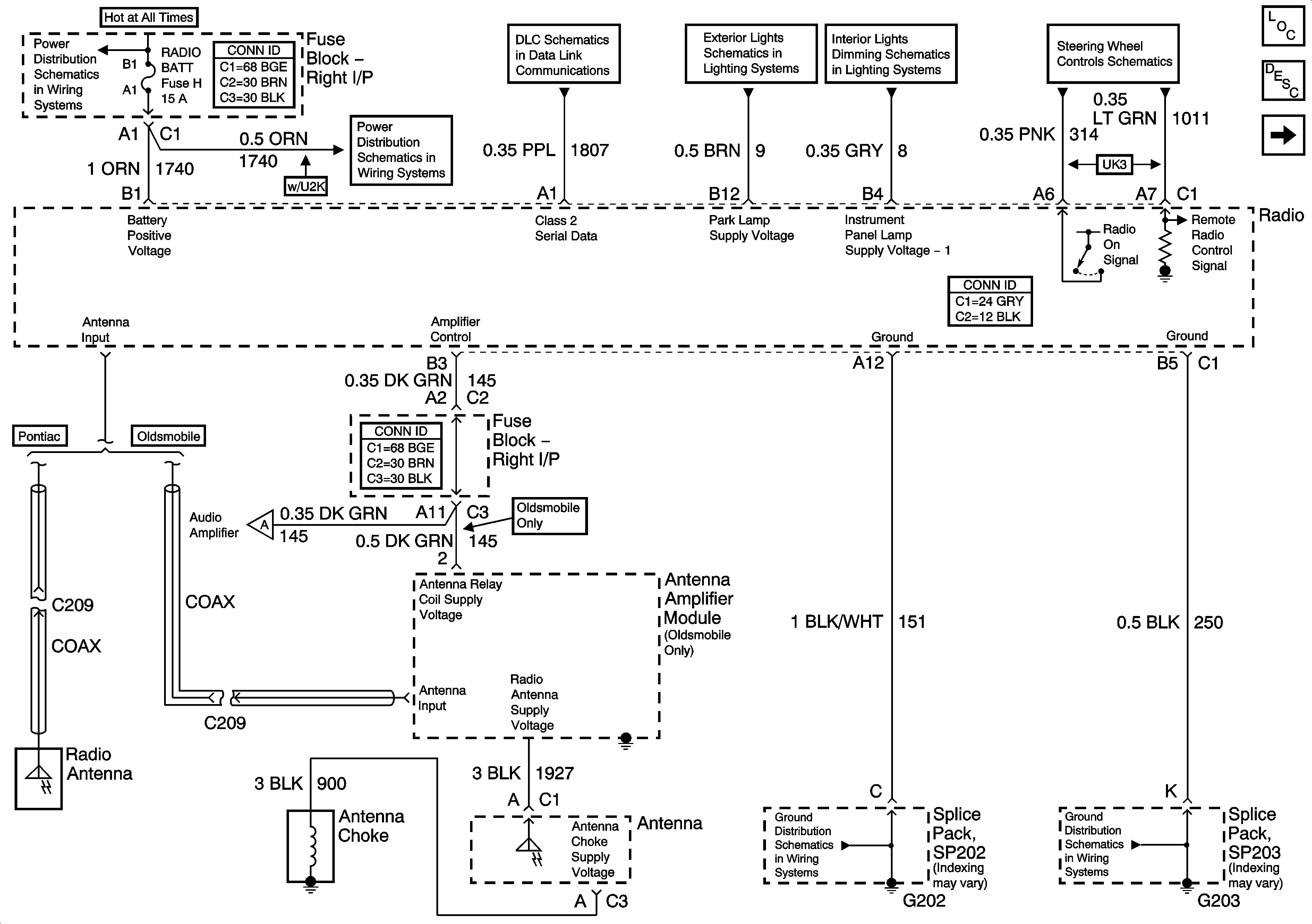
Radio/Audio System Description and Operation
Digital Radio Receiver U2K
RH BEC BATT, ABS, COOL FAN GROUND, INT LPS, RADIO BATT, FOG LPS Fuses
RH BEC BATT, ABS, COOL FAN GROUND, INT LPS, RADIO BATT, FOG LPS Fuses
Data Link Connector (DLC) Schematics
Park Lamps - Front
Instrument Panel Lamps
Steering Wheel Controls Schematics
Amplifier (U85)
G202
G203