GM Service Manual Online
For 1990-2009 cars only
Makes
🢒
Pontiac
🢒
2005
🢒
Montana
🢒 Keyless Entry
Keyless Entry
Master Electrical Component List
Keyless Entry System Description and Operation
EBCM, BATT Main 1, RADIO and PARK LP Fuses
EBCM, BATT Main 1, RADIO and PARK LP Fuses
G200, Page 3 of 3
Front Turn Signal Lamps
Door Lock Actuators
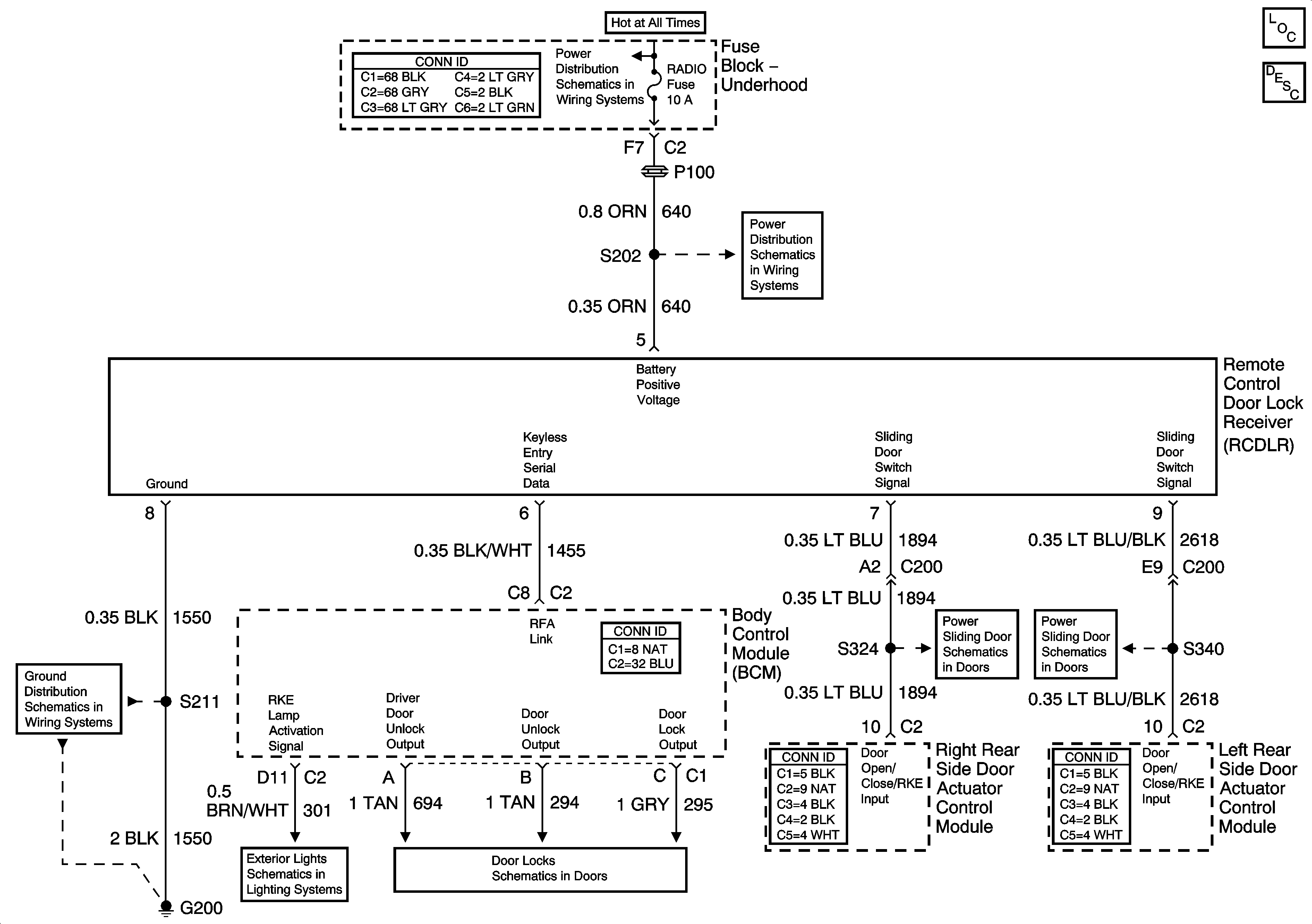
Right Door PSD Switches, Park/Neutral Switch and RCDLR
Left Door PSD Switches, Park/Neutral Switch and RCDLR