GM Service Manual Online
For 1990-2009 cars only
Makes
🢒
Pontiac
🢒
2001
🢒
Sunfire
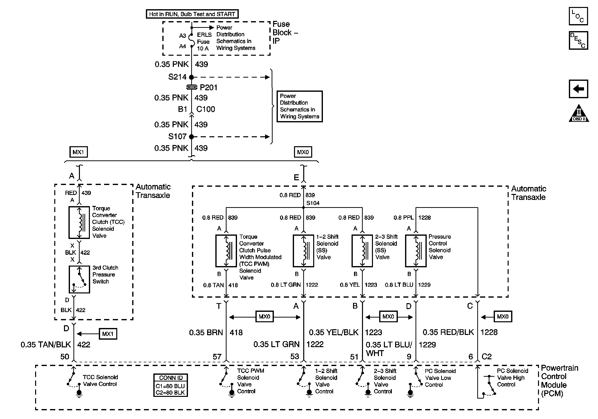
🢒 Solenoid Controls
Solenoid Controls
Solenoid Controls
Master Electrical Component List
OBD II Symbol Description Notice
PNP Switch and TCC Release Signal