GM Service Manual Online
For 1990-2009 cars only

Object Number: 889342  Size: MF

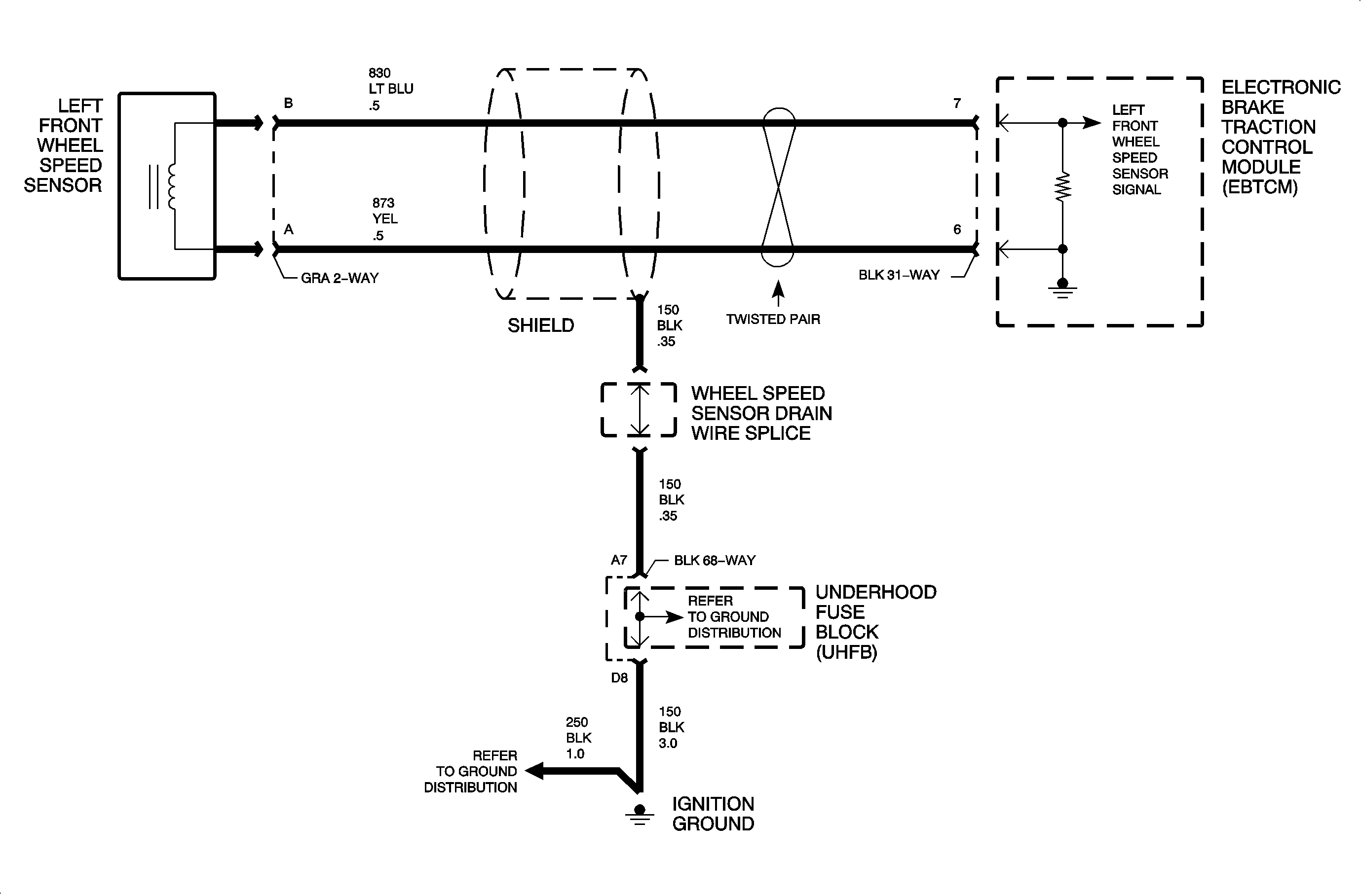
Circuit Description

The wheel speed sensor produces an AC voltage whose amplitude and frequency vary, depending on the velocity of the wheel. The EBTCM uses this voltage signal to calculate wheel speed.

DTC Parameters

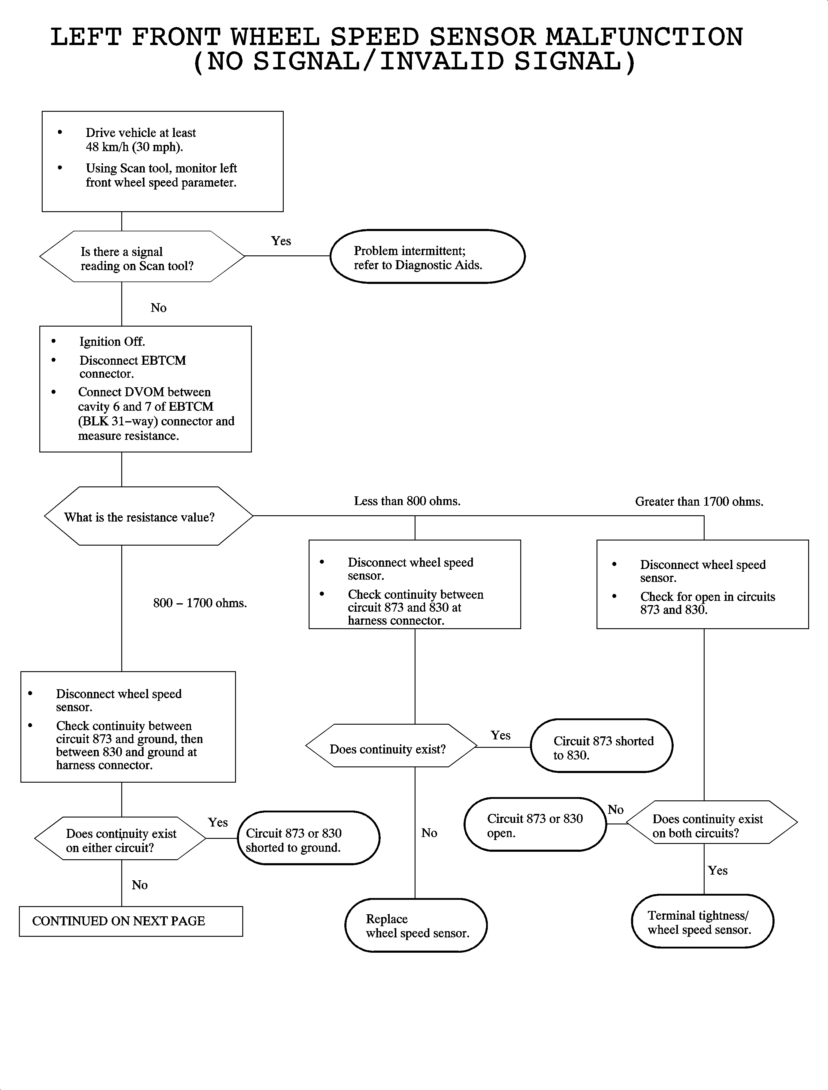
DTC C0035 will set if:

    • Left front wheel speed circuit is open, grounded, or shorted to battery.
    • Left front wheel speed = zero, while other wheel speeds are greater than 40 km/h (25 mph) for 10 ms.
    • This code can set anytime after the key is turned to the RUN position.

When the DTC sets, the EBTCM will disable ABS and Traction Control and turn On the ABS telltale.

If two or more wheel speed faults occur, dynamic rear proportioning (DRP) is disabled for the entire ignition cycle.

Diagnostic Aids

Inspect wiring, components and connectors for the following conditions:

    • Proper connection
    • Backed-out terminals
    • Broken connector locks
    • Corrosion in connectors/terminals
    • Burned, chafed, or pinched wiring
    • Broken wire inside insulation
    • Loose components

Possible causes for DTC C0035 to set:

    • Damaged or missing teeth on the wheel speed sensor ring.
    • Large grooves or gouges, or build-up of foreign material in the gaps between the wheel speed sensor ring teeth.
    • A worn front hub bearing assembly, or worn inner axle bearing which could allow the sensor to toothed ring gap to change excessively.

DTC C0035


Object Number: 888064  Size: FP

Object Number: 889790  Size: FP