GM Service Manual Online
For 1990-2009 cars only

Symptom

Procedure

Rear defogger grid and rear defog ON indicator inoperative.

Chart 1

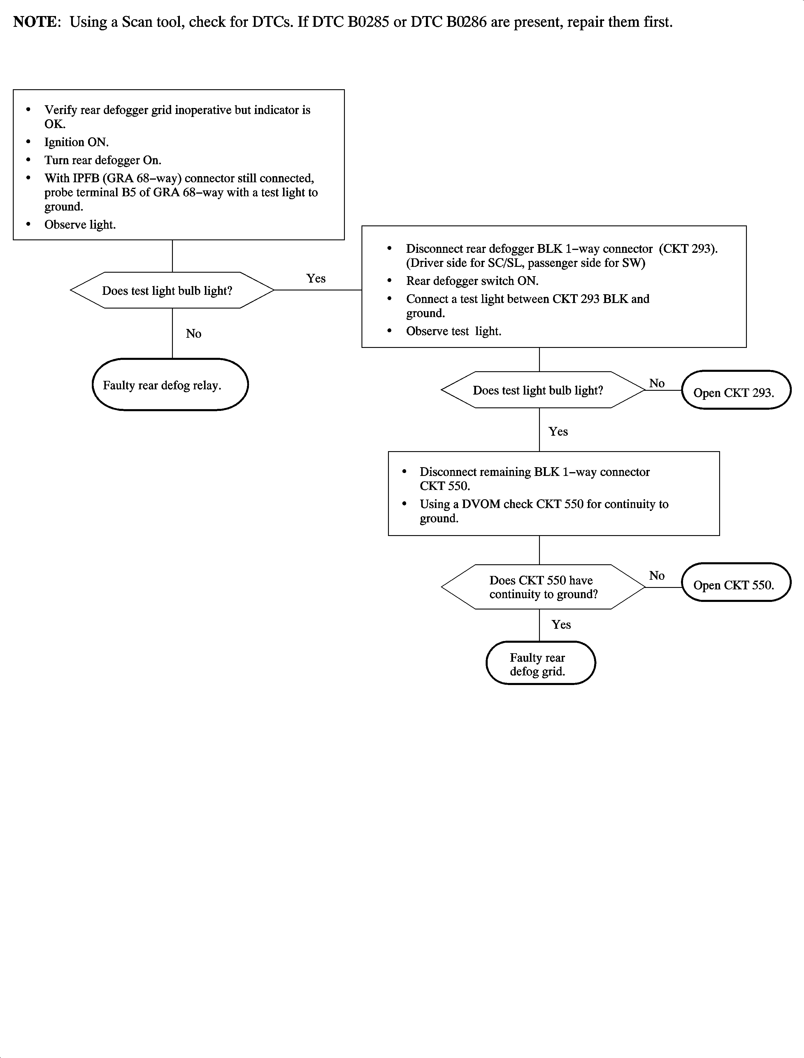
Rear defogger grid inoperative, rear defog ON indicator operates normally.

Chart 2

Rear defog ON indicator inoperative, rear defogger operates normally.

Check the operation of the blower fan. If the fan operates, check for an open in CKT 193 between IPFB and HVAC control head. If OK, the Rear Defog Switch is faulty. Replace the HVAC control head.

HVAC control head back lighting does not dim.

Refer to Interior Lamps Diagnosis in Lighting Systems.

DTC B0285

Chart 3

DTC B0286

Chart 4

Chart 1 - Rear Defogger Grid and Defog "On" Indicator Inoperative


Object Number: 874430  Size: FP

Chart 2 - Rear Defogger Grid Inoperative Rear Defogger "On" Indicator Operates Normally


Object Number: 874442  Size: FP