Horn Relay Coil Circuit Low
Circuit Description
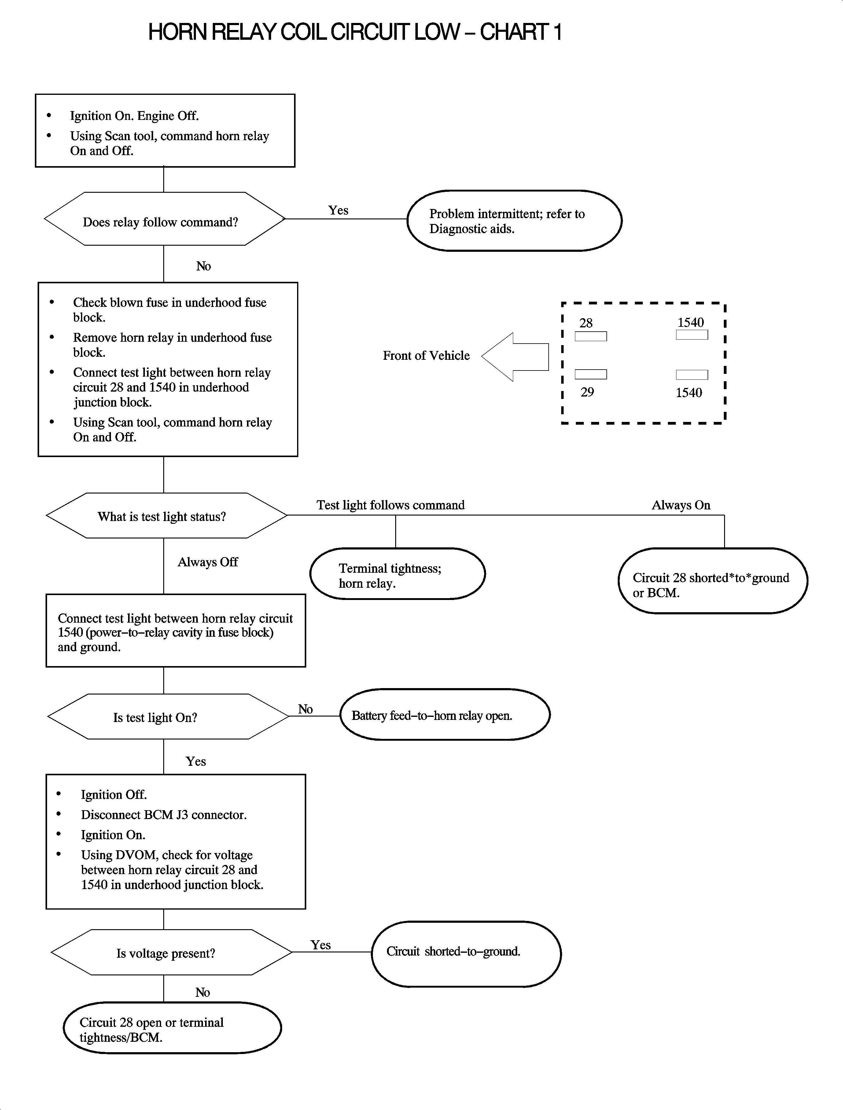
The body control module (BCM) controls the operation of the horns for the security
system and remote keyless entry (RKE) functions. Circuit 28 is grounded by the BCM
when horn operation is desired. Normal operation of the horn is performed by the
horn switch grounding the horn relay and is not controlled by the BCM.
There is a 30 second delay prior to setting DTC 2752 for grounded or open circuit
conditions. It is possible to set DTC 2752 if the horn is operated by the horn switch
for greater than 30 seconds.
Conditions for Setting the DTC
| • | Horn operation not requested. |
| • | Circuit 28 grounded or open. |
| • | Conditions exist for 30 seconds. |
Diagnostic Aids
| • | Check for poor connection at the BCM. Inspect harness connectors for backed
out terminals, improper terminal mating, broken connector locks, improperly formed
or damaged terminals and poor terminal-to-wire connection (terminal crimped over
wire insulation and not conductors). |
| • | Inspect the wiring harness for damage. Check for broken or
chafed insulation. |
| • | If fault is suspected to be intermittent, wiggling harness wiring may
help in locating fault. |