GM Service Manual Online
For 1990-2009 cars only

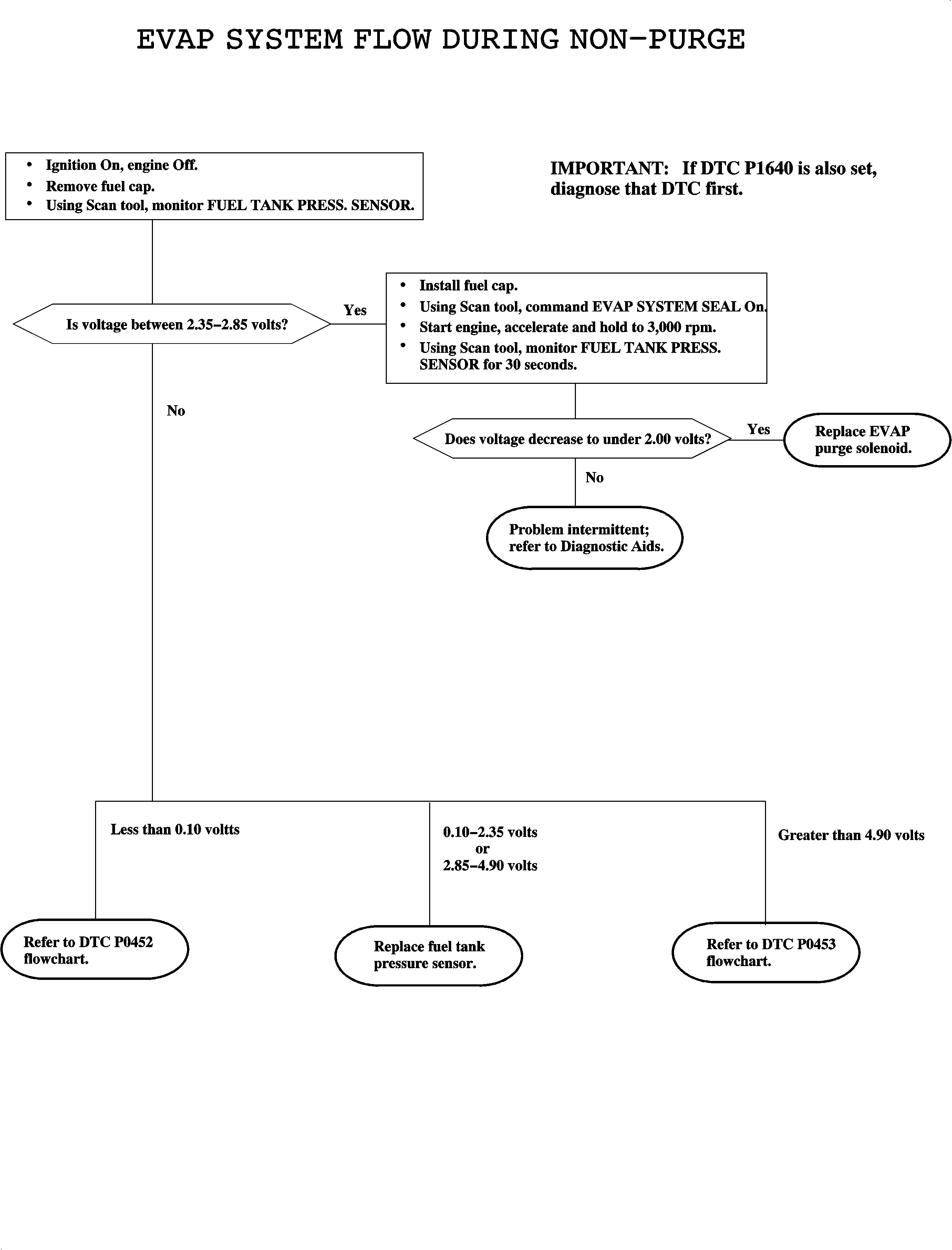
Object Number: 871347  Size: MF

The evaporative emission (EVAP) system is used to store fuel vapors as to reduce the amount of unburned fuel from escaping into the atmosphere. The EVAP purge solenoid is used to control the flow of fuel vapors from the EVAP canister to the intake manifold. The EVAP purge solenoid is commanded ON (pulse with modulation - PWM) whenever the EVAP system is in purge mode. Fuel vapors can be purged at anytime the powertrain control module (PCM) is in Closed Loop and the vehicle is not in a decel. The PCM controls the EVAP purge solenoid by controlling an internal driver that pulls the solenoid circuit to ground. The EVAP purge solenoid circuit is monitored for low and high voltage faults. During one part of the EVAP system test, the PCM will close the EVAP purge solenoid and EVAP vent solenoid. DTC P1441 sets when the fuel tank pressure sensor indicates that the pressure is lower than atmospheric (vacuum) indicating the EVAP purge solenoid is stuck open.

DTC Parameters

DTC P1441 will set if the fuel tank pressure sensor is indicating to the PCM that 6 inches of H2O or more are being pulled on the EVAP system during the EVAP diagnostic system test when:

    • The condition exists for longer than 4 seconds.
    • The engine is running.
    • The EVAP vent solenoid is commanded ON, closed.
    • The EVAP purge solenoid is commanded OFF, closed.
    • The fuel tank level is between 15-85 percent full.
    • The barometric (BARO) is greater than 81 kPa.
    • The engine coolant temperature (ECT) and the intake air temperature (IAT) at engine startup is between 5-32°C (41-90°F).
    • The ECT and IAT are within 10°C (18°F) of each other.
    • The ignition voltage is between 11-18 volts.
    • No ECT, fuel tank pressure, IAT, manifold absolute pressure (MAP) or vehicle speed DTCs have been set

DTC P1441 diagnostic runs once per ignition cycle for a maximum of 96 seconds during the EVAP diagnostic system test.

DTC P1441 is a type A DTC.

Diagnostic Aids

Important: If DTC P0444 or P0445 is set, diagnose that DTC first. A diagnosed EVAP purge solenoid circuit fault may have caused this DTC to set

Important: The PCM uses the fuel tank pressure sensor to detect the amount of vacuum pulled on the EVAP system during the EVAP purge diagnostic. Make sure the fuel pressure sensor is not skewed by verifying FUEL TANK PRESSURE on a scan tool is between 1.3-1.7 volts with the ignition ON and the fuel cap removed.

The most likely cause of DTC P1441 is a stuck open EVAP purge solenoid. Use a scan tool to command the EVAP PURGE SOLENOID ON (PWM). The solenoid should click at an even rate. Replace solenoid if solenoid intermittently sticks.

The EVAP purge solenoid resistance is 19-31 ohms.


Object Number: 874444  Size: FP