GM Service Manual Online
For 1990-2009 cars only

Object Number: 871346  Size: MF

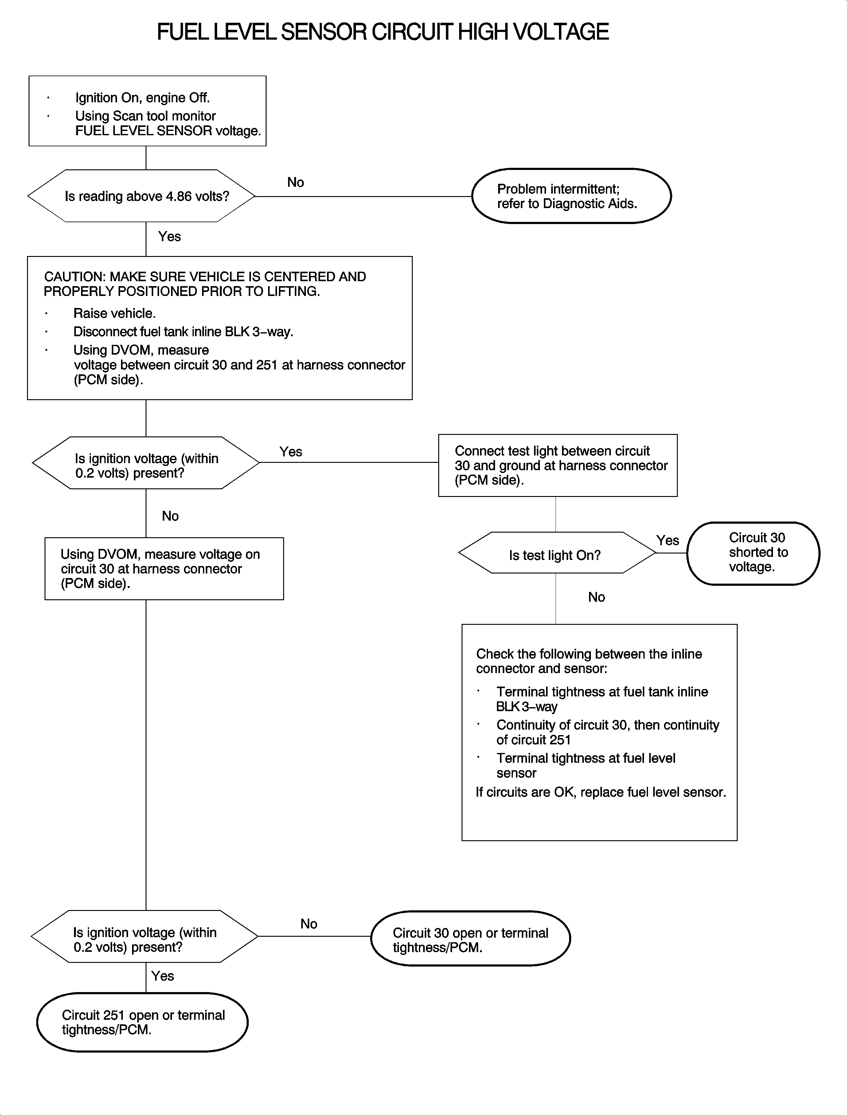
The fuel tank level sensor is a variable resistor that varies resistance according to changes in the level of fuel in the fuel tank. The powertrain control module (PCM) supplies ignition voltage reference through a series of pull-up resistors to the sensor, which is connected to ground. When the level in the fuel tank is high, the sensor resistance is high, low voltage on signal line. As the fuel level decreases, the sensor resistance increases, voltage increases on the signal line. The PCM uses the signal voltage to determine fuel tank level. The PCM sends the fuel level over the class 2 link to the body control module (BCM). The BCM averages the signal over time then sends out a message to the instrument panel (I/P) cluster over the link to position the gage. DTC P0463 sets when the fuel level sensor signal voltage at the PCM is above the calibrated voltage value.

DTC Parameters

DTC P0463 will set if fuel level voltage is greater than 4.86 volts when:

    • The condition exists for longer than 1 second.
    • The ignition voltage is greater than 9 volts.

DTC P0463 diagnostic runs continuously with ignition ON.

DTC P0463 is a type D DTC.

Diagnostic Aids

To locate an intermittent problem, use a scan tool to monitor the FUEL LEVEL SENSOR voltage with ignition ON, engine OFF. Wiggling the wires while watching for a change in the FUEL LEVEL SENSOR voltage may locate the area where an open or short to voltage in the wiring could lie.

The voltage measured with a DVOM on the signal line with the ignition ON and sensor disconnected should read very close to ignition voltage, within 0.2 volts. The scan tool, however, is scaled 0-5 volts.

If DTC P0463 is active, the fuel gage will read EMPTY and the Low Fuel telltale will be commanded ON.


Object Number: 875808  Size: FP