GM Service Manual Online
For 1990-2009 cars only
Makes
🢒
Chevrolet
🢒
2002
🢒
Chevy C Silverado - 2WD
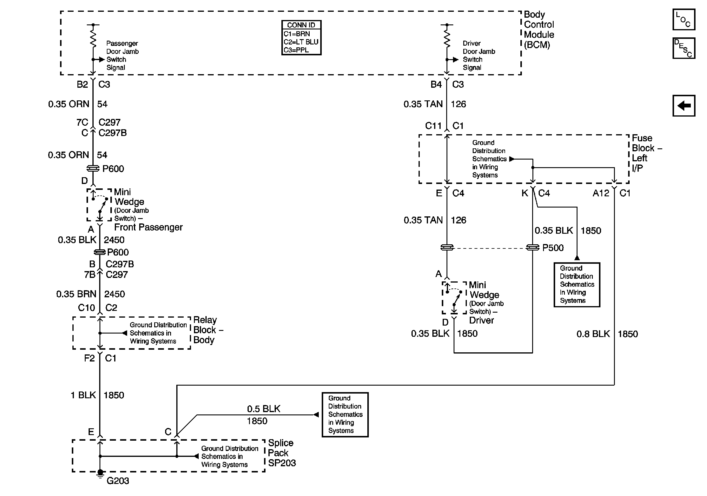
🢒 Door Jamb Switch Signals
Door Jamb Switch Signals
Door Jamb Switch Signals
Master Electrical Component List
Interior Lighting Systems Description and Operation
Parklamp Control
G203 - 1 of 3
G203 - 2 of 3 - Base Except Crew Cab
G203 - 1 of 3
G203 - 1 of 3
G203 - 1 of 3