GM Service Manual Online
For 1990-2009 cars only
Makes
🢒
Oldsmobile
🢒
2001
🢒
Intrigue
🢒 01 W-Car Olds: Lighting Systems (Fog Lamp Power Feed)
01 W-Car Olds: Lighting Systems (Fog Lamp Power Feed)
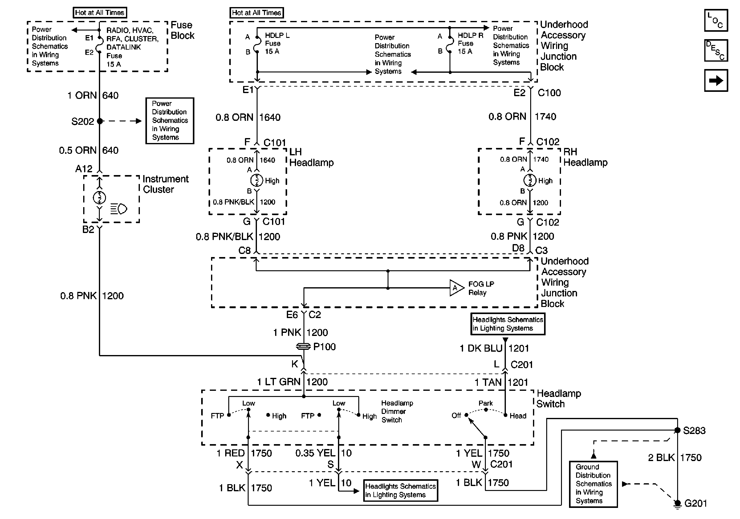
Fog Lamp Power Feed
Master Electrical Component List original
Exterior Lighting Systems Description and Operation
Fog Lamps, Fog Lamp Switch and Grounds
Battery, MaxiFuses, Fusible Link, CRANK, FOG, A/C CLU, R/CMPT, R/PMP, HORN, and IGN Main Relays
R/CMPT, ECM, GEN, HDLP L and HDLP R Fuses and Deck Lid Release Relay
INADV POWER BUS/RAP, BCM, RADIO/HVAC/RFA/CLUSTER/DATA LINK, CIGAR LTR/AUXPOWER/POWER DROP Fuses and RAP Relay
INADV POWER BUS/RAP, BCM, RADIO/HVAC/RFA/CLUSTER/DATA LINK, CIGAR LTR/AUXPOWER/POWER DROP Fuses and RAP Relay
Headlamps, Headlamp Switch and High Beam Indicator
Ground G201
Daytime Running Lights and Headlamp Relay